欢迎来到博达网站群学习网!
设为首页 | 加入收藏
当前位置: 首页 >> 正文

V12版本领导信箱如何新增部门并赋予用户部门权限?

发布时间:2023-01-02    浏览次数:

问题描述:

领导信箱如何新增部门并赋予用户部门权限?

解决办法:

1、领导信箱新增部门

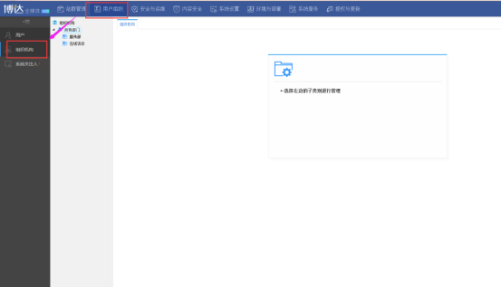
步骤一:登录系统管理,点击用户组织-->组织机构,管理如图1.1;

图1.1

步骤:点击用户组织-->组织机构,点击所有部门-->新增,新增好点击确定即可。

如图1.2、图1.3;

图1.2

图1.3

2、赋予用户部门权限

步骤一:点击用户组织-->用户,点击账号后面所属部门,选择部门,点击确定即可。如图1.4、1.5;

图1.4

图1.5